Manufacturing Execution System

Manufacturing Execution System

Pilotez votre production en temps réel ! Traçabilité bout-à-bout, ordonnancement, qualité et OEE pour une usine connectée et performante.

Manufacturing Execution System

AVEVA & Plant IT - Solutions pour la gestion intelligente des opérations de production

AVEVA - Schneider Electric

AVEVA

Numérisez, standardisez, optimisez et régissez vos processus opérationnels et vos activités professionnelles dans toutes les usines de fabrication industrielle avec AVEVA Manufacturing Execution System (anciennement Wonderware MES).

  • Infrastructure données unifiée.
  • Contrôle de la production en temps réel.
  • Surveillance de la qualité des processus et des produits.
AVEVA System Integrator AVEVA MES - Schneider Electric
AVEVA MES 2
Plant IT - Schneider Electric

Plant IT

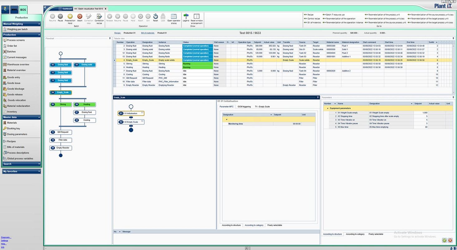
De l'acquisition des données d'exploitation, à la technologie de contrôle des processus, en passant par la manipulation des liquides et les systèmes par lots, jusqu'aux fonctions de gestion de production (MES) complète et indépendante du lieu et à l'intégration des systèmes ERP, LIMS et de maintenance, tous ces processus peuvent être contrôlés et surveillés en continu à l'aide de Plant iT.

  • Degré élevé de standardisation entre les différents plates-formes de contrôle avec une seule interface utilisateur.
  • Fonctionnement intuitif et ingénierie plus rapide pour réduire le temps et les coûts.
  • Connectivité moderne et ouverte pour une connexion flexible et installation modulaire.
  • Contrôle des processus ouvert et piloté par l'informatique pour faciliter connexion de diverses machines et commandes.
Plant IT - Schneider Electric
Plant IT - Schneider Electric - Image supplémentaire

Fonctionnalités clés

Ce que couvre notre intégration MES

Ordonnancement

Planification fine, priorités, réaffectations en temps réel. Gestion des OF et ordonnancement.

Traçabilité

Suivi matières, lots, WIP, produit fini. Traçabilité digitale de bout en bout.

Qualité

Contrôles en ligne, BOW/recette, échantillonnage, SPC et plans d'actions.

OEE & Performance

Disponibilité, performance, qualité et pertes. Calcul TISI et OEE temps réel.

Intégrations OT/IT

Connectivité multi-niveaux : ERP, IoT, SCADA, WMS, machines intelligentes.

Gestion des Stocks

Réception, WIP, produit fini, livraison. Gestion connectée des entrepôts.

Gains mesurables

Les bénéfices de notre solution intégrée

+15%
Productivité
-25%
Encours
+20%
OEE
-40%
Temps de clôture

Notre démarche

Déploiement structuré et accompagnement

1

Cadrage & KPI

Diagnostic, périmètre et indicateurs cibles.

2

Pilote

POC, validation utilisateurs et ROI attendu.

3

Déploiement

Rollout par vagues et conduite du changement.

4

Run & Améliorations

Support et amélioration continue.

Prêt à évaluer le ROI d'un MES sur vos lignes ?
Nous contacter